Part 2 of Networking Fundamentals is out
I hope it's not to complex
I just made Part 2 of networking fundamentals available. Described hopefully good enough for laymen to understand. The goal of these posts is to make more people aware of the underlying functions of computer communications, so they can protect their personal data better.
I’m not planning to write a book about all the details. There are already plenty of those available for people who wants to become professionals.
Network Fundamentals Part 2: The Logical Addresses
·
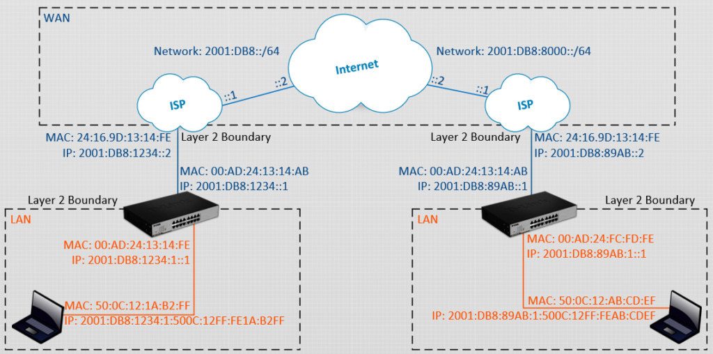
May 29, 2023 In the last blog I covered the physical links and addresses. In this part I cover the logical addresses. Layer 3: The Network Layer In Layer 2 of the TCP/IP Model, communication can only happen between computers that are connected to the same network device. This is called a


